
The purpose of the project is to create a new remote electronic signature service, which integrates using open standards with applications that want to create electronic signatures.
What are the objectives of CISRES?
1. Developing a software module to implement the CSC standard for interfacing with third-party applications.
2. Developing a software module that allows integration with HSM (Hardware Security Module) and SAM (Secure Access Module) to authorize signature creation.
3. Integration of the two modules with the remote signature application and development of the new remote electronic signature service.
4. Development of a component to be installed on the systems of those who consume remote electronic signature services.
5. Integration with solid client applications of CERTSIGN that are used to create electronic signatures – clickSIGN.

Why is CIRES needed?
The digital transformation of the workflow involves the use of many applications for document editing, document flow, collaborative work, etc.. After the documents are electronically edited, in order to conclude a transaction, for example the signing of a contract, the documents are printed in several copies and hand signed. This has a major impact in terms of cost and time.
We meet this situation because the above-mentioned applications do not have electronic signature creation and certificate issuing functionalities. certSIGN provides the issue of certificates and remote signature and, by carrying out the project, will ensure the implementation of these functionalities in third-party applications.
The obvious advantage in this scenario is that the respective solutions already have a customer base and by using the proposed service will also provide recognition on the EU market of the certificate-based signatures issued under eIDAS regulation.
Description of project phases. Phase Objectives. Activities required to achieve these objectives.
Phase 1 – Research on remote electronic signature services
Phase objectives
- Carrying out an analysis on the existing technological progress in the area of remote electronic signature services.
- Conducting an analysis for determining the possibility of integrating the remote electronic signature service with third-party applications that do not native creation of electronic signatures.
- Dissemination of intermediate project results
Description of activities required to achieve the objectives
- Study on the state of technological development of remote electronic signature services.
- Study on the possibilities of integrating the remote electronic signature service with third-party applications that do not allow native electronic signature creation.
- Creation of the project website/page and dissemination of information about the project through media channels.
Phase 1 Deliverables
- Study on the state of technological development of remote electronic signature services.
- Study on the possibilities of integrating the remote electronic signature service with third party applications that allow the native creation of electronic signature (delivered in the 3rd month).
- Dissemination – project website.
- Dissemination of project information on media channels (LinkedIn, Facebook).
Phase 2 – Development of business cases, requirements and architecture
Phase Objectives
- Development of business cases for the use of remote e-signature services
- Development of the architecture of system components
- Elaboration of development requirements and specifications
- Dissemination of interim project results
Description of activities necessary to achieve phase objectives
- Development of business cases for the use of remote e-signature services
- Development of system architecture
- Elaboration and validation of development requirements and specifications
- Dissemination of interim project results
Phase 2 Deliverables
- Business cases and initial requirements
- Technical specification for the development of software components
- Web page dissemination
- Dissemination on media channels
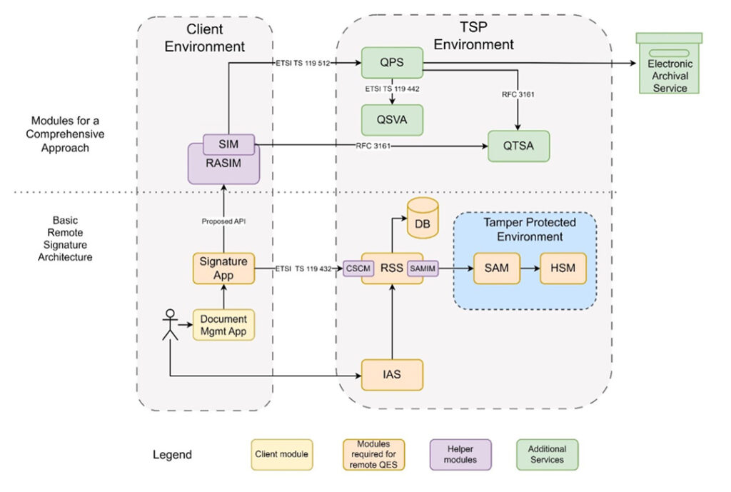
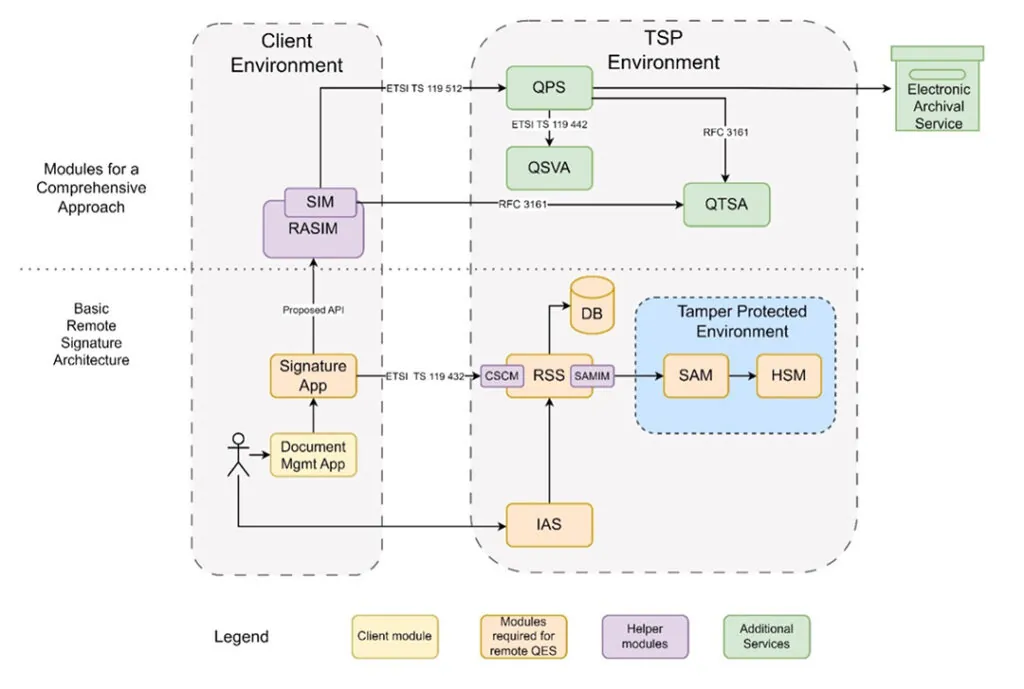
General Architecture
The solution proposed for development will contain the following software components:
- Module for exposing the signing interface to third party applications according to the CSC standard
- Module for interaction with the signature activation module
- Remote signing service
- User identification and authorization service
- Component for signature application on documents
In developing the CISRES service, interfaces will be created for the services currently in production in CERTSIGN, namely: the service of issuing qualified digital certificates for electronic signatures and seals and the time stamping service, in accordance with the eIDAS Regulation/2014.
Phase 3 – Prototype development, testing and validation
Phase Objectives
- Prototyping and integration
- Validation of the integrated prototype
- Dissemination of project results
Description of activities necessary to achieve phase objectives
- Development and testing of prototype components
- CISRES final system prototype validation
- Dissemination of project results and marketing activities
- Dissemination activities of interim project results through communication and participation in conferences
Phase 3 Deliverables
- Software components for the CISRES system
- CISRES end service prototype
- Test plan with final service report
- Updated current page
- Dissemination at a national or international conference
- Dissemination of information on media channels
Phase 4 – Technology transfer of experimental development results and dissemination of results
Phase Objectives
- Dissemination of project results to non-technical specialists, experts and end-users
- Protection of intellectual property rights on developed software components
- Elaboration of presentation materials for marketing purposes
Description of activities necessary to achieve phase objectives
- Dissemination of project results and marketing activities
- Protection of intellectual property rights on developed components, systems and applications
- Elaboration of presentation materials for marketing purposes
Phase 4 Deliverables
- A scientific article published in ISI or BDI indexed journals or conferences
- Certificate of registration of intellectual property rights with ORDA
- Brochure and presentation website
- Presentation website update
- Dissemination of project information on media channels
Project results
The main objective of the CISRES project carried out by certSIGN in partnership with the Military Technical Academy and the Research Agency for Military Techniques and Technologies was the development and integration of a complete system for remote electronic signature, in order to use them through open source interfaces. The developed CISRES system also covers the requirements imposed by the recent standards of ETSI, CEN and CSC.
CISRES system architecture

From a technical point of view, the system uses cross-platform technologies, solutions that offer technological independence from the hardware and software platforms on which the components will be developed. In terms of architecture, the exposed external interfaces are standard or open, so as to facilitate integration with 3rd-party applications and systems.
Developed and integrated components:
- Hardware security module (HSM)
- Security Activation Module (SAM)
- Remote Signing Solution (RSS)
- Document Management Application
- SIA
- Signature Application
- REST API CASD (RACASD)
- CASD
- QTSA
The developed CISRES system is compatible with the following standards:
- CSC-API-v2.0.0.2 – open source
- ETSI EN 319 122-1/2 –CadES signatures
- ETSI EN 319 132-1/2 – XadES signatures
- ETSI EN 319 142-1/2 – PadES signatures
- ETSI EN 319 162-1/2 – AsiC signatures
- ETSI EN 319 401
- ETSI EN 119 431-1
- ETSI EN 119 431-2
- ETSI TS 119 432
- CEN EN 419 241-1
- CEN EN 419 241-2
- CEN EN 419 221-5
Project no: PN-III-P2-2.1-PTE-2021-0655
Financing Contract Number: 109PTE/2022
Project coordinator: CERTSIGN SA
Project manager: Cristian Lupașcu
Financed by UEFISCDI – Programme 2 – Increasing the competitiveness of the Romanian market through research development and innovation (PN III), Subprogramme 2.1 – Competitiveness through research, development and innovation; Project value: RON 1,903,994.00 (budget: RON 1,192,034.00 / co-financing: RON 711,960.00 lei).
