
Scopul proiectului este crearea unui serviciu nou de semnătură electronică la distanță, care să se integreze folosind standarde deschise cu aplicații care doresc crearea de semnături electronice.
Care sunt obiectivele CISRES?
1. Dezvoltarea unui modul software care sa implementeze standardul CSC pentru interfațarea cu aplicații terțe.
2. Dezvoltarea unui modul software care să permită integrarea cu HSM (Hardware Security Module) și SAM (Secure Access Module), pentru autorizarea creării semnăturilor.
3. Integrarea celor doua module cu aplicația de semnătură la distanță și dezvoltarea noului serviciu de semnătură electronică la distanță.
4. Dezvoltarea unei componente care să fie instalată pe sistemele celor care consumă servicii de semnătură electronică la distanță.
5. Integrarea cu aplicații client solid ale certSIGN care sunt folosite pentru crearea de semnături electronice – clickSIGN.

De ce este nevoie de CISRES?
Transformarea digitală a modului de lucru implică utilizarea a numeroase multe aplicații pentru editare de documente, flux de documente, lucru colaborativ etc. După ce documentele sunt editate în mod electronic, pentru a fi încheiată o tranzacție, de exemplu semnarea unui contract, documentele sunt tipărite în mai multe exemplare și semnate olograf. Acest lucru are impact major din punct de vedere al costurilor și al timpului.
Întâlnim această situație deoarece aplicațiile mai sus menționate nu au funcționalități de creare de semnături electronice și emitere de certificate. certSIGN oferă emiterea de certificate și semnătură la distanță și, prin realizarea proiectului, va asigura implementarea acestor funcționalități în aplicații terțe. Existenţa unui astfel de serviciu precum cel pe care îl propunem va permite o accelerare în procesul de digitalizare deoarece platformele existente menționate mai sus, vor putea integra și crea fluxuri de semnare digitală cu valoare legală.
Avantajul evident în acest scenariu este faptul că soluțiile respective au deja o bază de clienți iar prin utilizarea serviciului propus se va oferi și o recunoaștere pe piața UE a semnăturilor ce au la bază un certificat emis pe regulamentul eIDAS.
Descrierea etapelor proiectului. Obiectivele etapelor. Activități necesare atingerii obiectivelor
Etapa 1 – Studii privind serviciile de semnătură electronică la distanță
Obiectivele etapei
- Realizarea unei analize referitoare la progresele tehnologice existente în zona serviciilor de semnătură electronică la distanță
- Realizarea unei analize referitoare la determinarea posibilității de integrare a serviciului de semnătură electronică la distanță cu aplicații terțe, care nu permit nativ crearea de semnături electronice
- Diseminarea rezultatelor intermediare ale proiectului
Descrierea activităților necesare atingerii obiectivelor
- Studiu privind stadiul de dezvoltare tehnologică a serviciilor de semnătură electronică la distanță
- Studiu privind posibilitățile de integrare a serviciului de semnătură electronică la distanță cu aplicații terțe, care nu permit nativ crearea de semnături electronice
- Realizarea site-ului/paginii web a proiectului și diseminarea de informații despre proiect pe canale media
Livrabilele etapei 1
- Studiu privind stadiul de dezvoltare tehnologică a serviciilor de semnătură electronică la distanță
- Studiu privind posibilitățile de integrare a serviciului de semnătură electronică la distanță cu aplicații terțe, care nu permit nativ crearea de semnături electronice (livrare luna 3)
- Diseminare – site/pagină web de proiect
- Diseminare informații despre proiect pe canale media (LinkedIn, Facebook).
Etapa 2 – Elaborare business case-uri, cerințe și arhitectură
Obiectivele etapei
- Elaborarea unor business case-uri pentru utilizarea serviciilor de semnătură electronică la distanță
- Elaborarea arhitecturii componentelor sistemului
- Elaborarea cerințelor și specificațiilor de dezvoltare
- Diseminarea rezultatelor intermediare ale proiectului
Descrierea activităților necesare atingerii obiectivelor
- Elaborare business case-uri pentru utilizarea serviciilor de semnătură electronică la distanță
- Elaborare arhitectură sistem
- Elaborare și validare cerințe și specificații de dezvoltare
- Activități de diseminare ale rezultatelor intermediare
Livrabilele etapei 2
- Business case-uri și cerințe inițiale
- Specificația tehnică de dezvoltare a componentelor software
- Diseminare pagina web
- Diseminare pe canale media
Arhitectura generală
Soluția propusa spre dezvoltare va conține următoarele componente software:
- Modulul de expunere al interfeței de semnare către aplicații terțe conform standardului CSC
- Modulul de interacțiune cu modulul de activare al semnăturii
- Serviciul de semnare la distanță
- Serviciul de identificare și autorizare al utilizatorilor
- Componenta de aplicare semnătura pe documente
În dezvoltarea serviciului CISRES, vor fi create interfețe pentru serviciile aflate în producţie existente în acest moment în certSIGN, anume: serviciul de emitere certificate digitale calificate pentru semnături și sigilii electronice și serviciul de marcare temporală, conforme cu Regulamentul eIDAS/2014.
Etapa 3 – Dezvoltare, testare şi validare prototipuri
Obiectivele etapei
- Realizarea prototipurilor și integrarea acestora
- Validarea prototipului integrat
- Diseminarea rezultatelor obținute în cadrul proiectului
Descrierea activităților necesare atingerii obiectivelor
- Dezvoltare și testare componente pentru prototip
- Validarea prototip sistem final CISRES
- Diseminare rezultate obținute ȋn cadrul proiectului și activități de marketing
- Activități de diseminare ale rezultatelor intermediare ale proiectului prin comunicare publică și participarea la o conferința
Livrabilele etapei 3
- Componente software pentru sistemul CISRES
- Prototipul serviciului final CISRES
- Planul de testare cu raportul final al serviciului
- Pagina curentă actualizată
- Diseminare la o conferință națională sau internațională
- Diseminare informații pe canale media
Etapa 4 – Transferul tehnologic al rezultatelor de dezvoltare experimentală și diseminarea rezultatelor
Obiectivele etapei
- Diseminarea rezultatelor obținute în cadrul proiectului, către specialiști, experți și utilizatori finali fără cunoștințe tehnice
- Protejarea drepturilor de proprietate intelectuală asupra componentelor software dezvoltate
- Elaborarea unor materiale de prezentare în scop de marketing
Descrierea activităților necesare atingerii obiectivelor
- Diseminare rezultate obținute ȋn cadrul proiectului și activități de marketing
- Protejare drepturi de proprietate intelectuală asupra componentelor, sistemelor și aplicațiilor dezvoltate
- Elaborarea unor materiale de prezentare în scop de marketing
Livrabilele etapei 4
- Un articol științific publicat în cadrul unor jurnale sau conferințe indexate ISI sau BDI
- Certificat de înregistrare la ORDA a drepturilor de proprietate intelectuală
- Broșură și site web de prezentare
- Actualizare site web de prezentare
- Diseminare informații despre proiect pe canale media
Rezultatele proiectului
Obiectivul principal al proiectului CISRES realizat de certSIGN în parteneriat cu Academia Tehnică Militară și Agenţia de Cercetare pentru Tehnică şi Tehnologii militare, a fost dezvoltarea și integrarea unui sistem complet pentru semnătura electronică la distanță, în scopul utilizarii acestora prin interfete deschise (open source). Sistemul CISRES dezvoltat acoperă, de asemenea, cerinţele impuse de standardele recente ale ETSI, CEN si CSC.
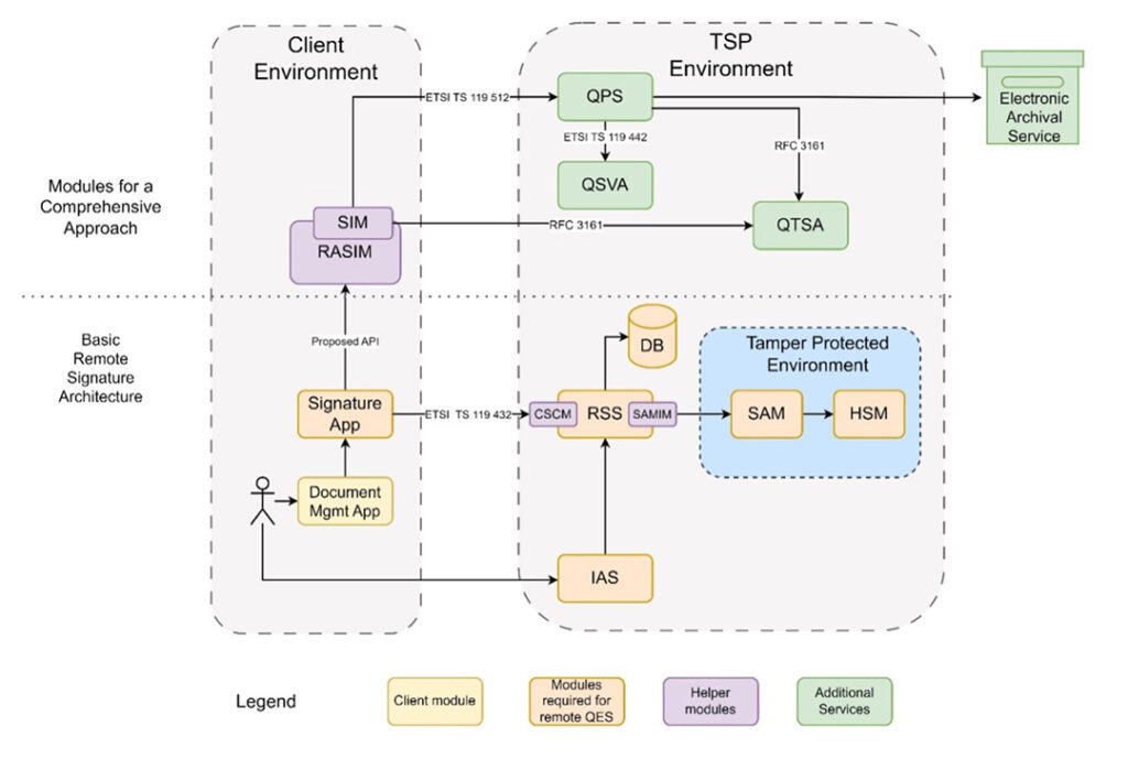
Arhitectura sistemului CISRES

Din punct de vedere tehnic sistemul utilizeaza tehnologii cross-platform, soluții care se ofere independență tehnologică față de platformele hardware și software peste care se vor dezvolta componentele. Arhitectural, interfețele externe expuse sunt cele standard sau deschise, astfel încât să faciliteze integrarea cu aplicații și sisteme 3rd-party.
Componente dezvoltate şi integrate:
- Hardware security module (HSM)
- Security Activation Module (SAM)
- Remote Signing Solution (RSS)
- Document Management Application
- SIA
- Signature Application
- REST API CASD (RACASD)
- CASD
- QTSA
Sistemul CISRES dezvoltat este compatibil cu:
- Standardul CSC-API-v2.0.0.2 – interfata deschisa (open source)
- Standardul ETSI EN 319 122-1/2 – semnaturi CAdES
- Standardul ETSI EN 319 132-1/2 – semnaturi XadES
- Standardul ETSI EN 319 142-1/2 – semnaturi PadES
- Standardul ETSI EN 319 162-1/2 – semnaturi AsiC
- Standardul ETSI EN 319 401
- Standardul ETSI EN 119 431-1
- Standardul ETSI EN 119 431-2
- Standardul ETSI TS 119 432
- Standardul CEN EN 419 241-1
- Standardul CEN EN 419 241-2
- Standardul CEN EN 419 221-5
Număr proiect: PN-III-P2-2.1-PTE-2021-0655
Număr contract finanţări: 109PTE/2022
Coordonator proiect: CERTSIGN SA
Director proiect: Cristian Lupașcu
Finanţat de catre UEFISCDI – Programul 2 – Creșterea competitivității economiei românești prin cercetare, dezvoltare și inovare (PN III), Subprogramul 2.1 – Competitivitate prin cercetare, dezvoltare și inovare; Valoare proiect: 1.903.994,00 lei (buget: 1.192.034,00 lei / cofinantare : 711.960,00 lei).
