
Nevoia existentă
Portofelul european pentru identitate digitală (EUDIW – european digital identity wallet) este un instrument menit să revoluționeze modul în care cetățenii și întreprinderile Uniunii Europene (UE) interacționează cu serviciile digitale. Ecosistemul în care acesta operează oferă un cadru sigur, interoperabil și care respectă confidențialitatea asociată identificării digitale și accesul la servicii în toate statele membre ale UE. Dezvoltarea unui serviciu de emitere a atestărilor pentru Portofelul European pentru Identitate Digitală – EUDIW este esențială în contextul noilor reglementări europene din domeniul identității electronice.
Conform Regulamentului eIDAS (actualizat prin Regulamentul 1183/2024), este necesar să putem dovedi nu doar identitatea, ci și atributele specifice ale unei persoane sau organizații (de ex., calități profesionale precum arhitect, medic sau profesor).
De ce este nevoie de RESOLUTE?
Actualele soluții bazate pe certificatele X.509 au demonstrat limite semnificative, cum ar fi imposibilitatea de a anula sau modifica atributele individuale, precum și riscuri de confidențialitate, întrucât aceste certificate includ datele de identificare ale persoanei. Un serviciu dedicat de atestare electronică a atributelor va permite gestionarea sigură a acestor informații, fără a afecta alte atribute sau date personale. Acest serviciu va sprijini implementarea portofelului digital european (EUDIW) și va răspunde cerințelor reglementărilor europene pentru un sistem transfrontalier de identificare electronică mai sigur și mai eficient.
Atât la nivel național, cât și la nivel european, nu există deocamdată implementat un serviciu calificat pentru atestarea electronică a atributelor. Astfel, având în vedere reperele temporale favorabile, standardele referitoare la noile servicii propuse de eIDAS, vor fi disponibile chiar în perioada începerii derulării proiectului. După cele mai bune informații pe care le deținem, certSIGN poate deveni primul furnizor de servicii de încredere din România care să ofere un serviciu calificat pentru atestări electronice ale atributelor.

Care este scopul proiectului RESOLUTE?
Scopul proiectului
Scopul principal al proiectului este extinderea portofoliului de servicii oferit de compania certSIGN prin implementarea unui serviciu pentru atestarea atributelor electronice, după cum acesta este reglementat în Regulamentul eIDAS și conform standardelor de securitate și interoperabilitate, care vor apărea între timp, fiind consecutive Regulamentului.
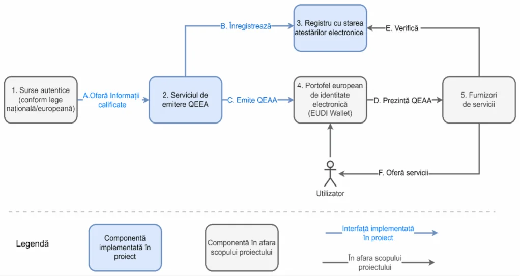
Arhitectura sistemului ce va fi dezvoltat

Obiectivele proiectului
Obiectivele proiectului constau în proiectarea, implementarea și testarea următoarelor module:
- Serviciu de emitere QEAA (QEAAS) – componenta principală a sistemului (componenta 2 din Figura 1), care va genera o atestare electronică pornind de la un atribut/o serie de atribute.
- Conector sursă autentică (ASC) – astfel încât serviciul de emitere QEAA să poată face preluarea atributelor într-o manieră interoperabilă (Interfața A din Figura 1).
- Conector portofel pentru identitate electronică (EUDIWC). Atestările vor fi emise la cererea utilizatorului, prin intermediul portofelului european pentru identitate electronică, iar comunicația dintre portofel și autoritatea emitentă de atestări se realizează printr-o interfață standardizată (Interfața C din Figura 1). În acest moment nu este cunoscut cu exactitate standardul, dar există o serie de inițiative la nivel european în care compania certSIGN s-a implicat privind standardizarea, prin grupurile de lucru. Așa cum a fost menționat, în termen de 6 luni de la publicarea eIDAS va fi publicată și varianta finală a acestui standard.
- Registru cu starea atestărilor electronice (EAASR). Așa cum este stipulat în Art. 45c, alin 3 din egulamentul eIDAS , atestările electronice ale atributelor pot fi revocate, așa cum și certificatele X.509 pot fi revocate. Astfel, pentru a obține un sistem complet, certSIGN își propune ca obiectiv și implementarea acestui registru public, prin care starea de revocare a unei atestări electronice poate fi verificată.
Etapele proiectului
Descrierea etapelor proiectului. Obiectivele etapelor. Activități necesare atingerii obiectivelor
Etapa 1 – Studii privind standarde, legislație şi soluţii pentru atestarea electronică a atributelor și Elaborare business case-uri, cerință și arhitectură
Activități
- Studiu privind legislația și standardele existente în domeniul atestărilor electronice.
- Studiu privind stadiul de dezvoltare tehnologică al serviciilor pentru atestare electronică.
- Realizarea site-ului/paginii web a proiectului și diseminarea de informații despre proiect pe canale media.
- Elaborare business case-uri pentru serviciul QEAAS și modulele adiționale.
- Elaborare și validare cerinţe tehnice pentru serviciul QEAAS și modulele adiționale.
- Elaborare arhitectură serviciu QEAAS și modulele adiționale.
- Activități de diseminare ale rezultatelor intermediare ale proiectului prin comunicare publică pe site-ul web al proiectului şi în medii de comunicare online.
Livrabile
- Raport de cercetare privind legislația, standardele și specificațiile existente în domeniul atestării electronice de atribute (livrare luna 4).
- Raport de cercetare privind stadiul de dezvoltare tehnologică al serviciilor pentru atestare electronică de atribute (livrare luna 4).
- Diseminare – site/pagină web de proiect
- Diseminare informații proiect pe canale media (LinkedIn, Facebook, presă etc.).
- Business case-uri de utilizare pentru serviciul QEAAS și modulele adiționale (livrare luna 10).
- Cerințele tehnice pentru serviciul QEAAS și modulele adiționale (livrare luna 10)
- Specificația tehnică de dezvoltare
- Diseminare – actualizare informații site/pagină web de proiect
- Diseminare informații despre proiect pe canale media (LinkedIn, Facebook, presă etc.).
Etapa 2 – Dezvoltare, testare și validare prototipuri și Transferul tehnologic al rezultatelor de dezvoltare experimentală și diseminarea rezultatelor
Activități
- Dezvoltare componente software pentru sistemul RESOLUTE.
- Dezvoltare prototip final sistem RESOLUTE.
- Testare module QEAAS, ASC, EAASR și EUDIWC. Testare prototip final sistem RESOLUTE Validare în condiții de utilizare reală a prototipului final.
- Activități de diseminare ale rezultatelor intermediare ale proiectului prin comunicare publică și participarea la o cinferință națională sau internațională.
- Diseminare rezultate obținute în cadrul proiectului și activități de marketing.
- Elaborarea documentației de instalare și configurare. Protejare drepturi de proprietate intelectuală asupra componentelor, serviciilor și aplicațiilor dezvoltate în cadrul sistemului RESOLUTE.
- Elaborarea unor materiale de prezentare în scop de marketing a sistemului RESOLUTE.
Livrabile
- Componente software servicii QEAAS, ASC, EAASR și EUDIWC (luna 16).
- Prototipul sistemului RESOLUTE. Include componentele QEAAS, ASC, EAASR și EUDIWC (livrare luna 16).
- Planul de testare al serviciilor și aplicațiilor sistemului RESOLUTE (luna 16).
- Raportul de testare al serviciilor și aplicațiilor sistemului RESOLUTE (luna 16).
- Actualizare site web de prezentare a rezultatelor proiectului.
- Diseminare – participarea la o conferință națională sau internațională
- Diseminare informații despre proiect pe canale media (LinkedIn, Facebook, presă).
- Un articol științific publicat în cadrul unui jurnal sau conferință cu indexare ISI sau BDI (livrare în stadiu de articol acceptat, maxim luna 20)
- Certificat de înregistrare la ORDA a drepturilor de proprietate intelectuală (livrare luna 20)
- Documentația de instalare și configurare a sistemului RESOLUTE. (livrare luna 20)
- Broșură și site web de prezentare a caracteristicilor sistemelor dezvoltate (livrare luna 20).
- Actualizare site web de prezentare a caracteristicilor sistemelor dezvoltate (livrare luna 20).
- Diseminare informații despre proiect pe canale media (LinkedIn, Facebook, presă).
Informații despre proiect
Cod proiect: 20PTE ⁄ 2025
Finanțare: bugetul de stat
Denumirea Programului din PN IV: Programul 5.7 – Parteneriat pentru Inovare
Denumirea Subprogramului: Subprogramul 5.7.1 – Parteneriate pentru competitivitate
Tip proiect: Proiect de transfer la operatorul economic
Titlul proiectului: Sistem Interoperabil pentru Atestarea Atributelor Electronice
Valoarea totală a Contractului: 2.487.591,00 lei, din care, pe surse:
- Sursa 1 – de la bugetul de stat: 1.489.150,00 lei
- Sursa 2 – din alte surse atrase (cofinanțare): 1 998.441,00 lei
Durata contractului: 24 luni
Autoritatea Contractantă: Unitatea Executivă pentru Finanțarea Învățământului Superior, a Cercetării, Dezvoltării și Inovării
Contractor: CERTSIGN SA
Partener consorțiu: Academia Tehnică Militară “Ferdinand I”
